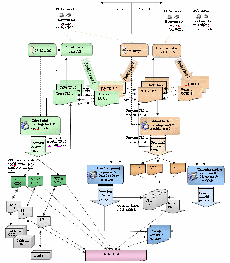
Proces prodeje - základní pojmy, doklady a jejich vazby

Agendy Pokladního maloobchodního prodeje a Restauračního prodeje v systému ABRA Gen řeší obsluhu zákazníka na kase v obchodě nebo v restauraci. Základem pro prodej jsou speciální agendy kasy (Kasa, Dotyková kasa, Restaurační kasa, Restaurační dotyková kasa). Z důvodu nutnosti rychlého odbavení zákazníka, jednoduchosti ovládání a dalších specifik vyplývajících z přímého kontaktu obsluhujícího s koncovým zákazníkem, jsou tyto agendy odlišné od ostatních agend systému ABRA Gen. Další agendy obsažené ve skupině agend Maloobchodního a Restauračního prodeje, jako jsou například agenda Účtenky, Tržby, Provozy a další, shromažďují informace o realizovaných prodejích nebo slouží k nastavení konfigurací nutných pro prodej. Tyto agendy jsou z hlediska ovládání i obsahu obdobné jako ostatní agendy systému ABRA Gen.

Dále je uvedeno: