Příklad začlenění SCM do procesu dodání ve výrobní firmě

V této kapitole pro lepší představu využití SCM v procesu zajištění dodavatelského řetězce uvedeme příklad procesu zpracování zakázky od přijetí objednávky od odběratele po předání k realizaci ve výrobní firmě. Jedná se samozřejmě pouze o příklad, který má demonstrovat jednu z mnoha možností nasazení SCM v praxi. (Konkrétní využití a nasazení SCM může být v každé firmě samozřejmě jiné.)

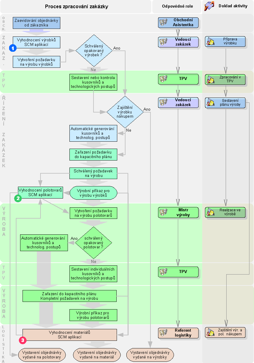
  • Pracovník obchodního oddělení provede zaevidování objednávky přijaté včetně zadání případných rezervací. Do objednávky je zadáno množství, cena a datum dodání převzaté od zákazníka, sklad. karta požadovaného zboží. Jedná-li se o požadavek na nový výrobek, je založena nová skladová karta. Objednávky mohou být zadávány přímo nebo vytvořením z dokladu nabídky vydané, v případě úspěšného nabídkového řízení.
  • Potvrzené objednávky přijaté slouží pro pracovníka výroby, který se stará o zaplánování zakázky do výroby, jako podklad pro vytváření požadavků na výrobu.
  • Při zadání objednávky může být také založena nová zakázka do agendy zakázek, která bude reprezentovat danou realizaci objednávky (může být zadána s kódem zahrnujícím externí číslo objednávky zákazníka) a která bude vložena na všechny řádky zakládané objednávky. (Pak bude možné vytvářet si přehledy ze všech dokladů vystavených na danou zakázku apod.)
  • Pomocí SCM je provedeno vytvoření požadavků na výrobu pro jednotlivé řádky objednávky. Tzn. pro jednotlivé výrobky.
  • Další zpracování již probíhá nezávisle pro každou položku výrobku dané objednávky.
  • Nové nebo upravované výrobky jsou předány do TPV. Tam připraví kompletní kusovníky a technologické postupy. Sestaví výkresovou dokumentaci, kterou přiloží k zakázce. Je-li příprava v TPV kompletní, je výrobek vrácen vedoucímu zakázek.
  • Opakované výrobky nebo kusovníky se schváleným kusovníkem a technologickým postupem nemusí procházet oddělením TPV a při vytvoření požadavku na výrobu na základě objednávky, je generován kusovník a technologický postup z uložených kusovníků a techn. postupů v příslušných agendách. Z požadavku na výrobu vytváří vedoucí zakázek rovnou výrobní příkazy pro výrobu.
  • Vedoucí zakázek rozhodne o další realizaci výrobku. Buď jej předá vlastní výrobě nebo předá referentovi logistiky k zajištění nákupu hotového výrobku (jeho výrobě externí firmou).
  • V případě vlastní výroby provede vedoucí zakázek termínovou rozvahu a zařazení do kapacitního plánu. Tím je požadavek na výrobu kompletně připraven – schválen pro výrobu. Je možné zjistit pokrytí materiálem a vyhodnotit požadavky na materiál, opět s využitím SCM. Od této chvíle je na jeho základě možné objednávat materiál.
  • Vytváření výrobního příkazu provádí vedoucí výroby krátce před samotnou výrobou. Tím se zajistí prostor pro případné rozdělení požadavku při změně situace.
  • Vedoucí zakázek provádí také vyhodnocení požadavků na polotovary vyráběné samostatnými výrobními příkazy. Zde opět s využitím SCM.
  • Poté již následuje standardní proces realizace výrobních příkazů ve výrobě od výdeje materiálu do výroby, vlastní výrobu, až po přijetí výrobků na sklad a následuje expedice podle objednávky odběrateli.

Příklad dokresluje následující schématický obrázek:

Pro vyhodnocování výše uvedených způsobů požadavků na materiál resp. polotovary pracovník nákupu používá SCM. Má tak podrobný přehled o stavech jednotlivých skladových položek a zároveň integrálně vyhodnocuje požadavky všech částí informačního systému. Funkcemi pro generování Požadavků na výrobu, Požadavků na objednávky, Objednávek vydaných atd. zajišťuje plnění těchto požadavků. Přitom sleduje požadované datumy, vývoj skladové položky a může snadno identifikovat okamžiky, kdy by došlo ke krizím (a tudíž jim příslušně předejít).

Příklad vzniku krizí dokresluje následující schématický obrázek:

Scénář vyhodnocení požadavků a jejich zajištění:

  • Pomocí SCM bude pracovníkem zodpovědným za zajištění materiálu v pravidelných intervalech prováděno vyhodnocení požadavků na materiál (zboží, polotovary nebo výrobky) a sestavován seznam chybějících položek. Toto vyhodnocení je doporučeno provádět nejlépe za jednotlivé skupiny materiálů (např. dle dodavatele nebo rozčleněním ve skladovém menu apod.). Tzn. budou vyhodnoceny jednotlivé agendy (stav skladu, limity, objednávky, požadavky na výrobu, výrobní příkazy, ...) a vypočteno chybějící množství.
  • Pro stanovení optimálního množství pojistné skladové zásoby podle maximálních a minimálních limitů skladových karet lze nastavit započtení limitů. SCM pak může automaticky nastavovat množství pro zajištění tak, aby po splnění požadavků zůstala pojistná zásoba skladem. Zároveň je možné porovnávat množství na skladě, které zůstane po vypořádání požadavků, s maximálním limitem, čímž lze předejít zásobám nadbytečným.
  • Dle vlastního uvážení je možné výsledné množství ručně korigovat. Při této korekci je možné využít detailního zobrazení vývoje skladové položky. Tak je možné objednávat optimální množství v případě, kdy je na danou položku více požadavků z různých zakázek.
  • Přitom lze pro jednotlivou skladovou kartu zobrazit časovou osu s konkrétními doklady a tím sledovat vývoj, budoucí vývoj stavu dané položky, případně zjistit přesný datum dosažení záporného stavu a tedy nutnosti objednávat. Tím je možné objednávat materiál v termínech, kdy je přesně potřeba. Rovněž lze zobrazovat stav náhrad, pokud se nedostává množství na originální kartě.
  • Na sestavené množství jsou vygenerovány příslušné doklady, které je zajistí (Požadavky na objednávky vydané, či přímo Objednávky vydané, Požadavky na výrobu, ...).

Pokrytí konkrétních dokladů (Objednávky přijaté, Požadavku na výrobu, Výrobního příkazu, ...) je možné průběžně zobrazovat včetně budoucích plnění v konkrétních termínech (Objednávky vydané apod.) a tím zajistit průběžný proces realizace zakázky až po dodání odběrateli.