Jak na inventury skladu v ABRA Gen

Jak správně a efektivně připravit uzávěrku skladu v ABRA Gen? Na co byste neměli zapomenout? Ukážeme vám postup, který se osvědčil mnoha zákazníkům.

Tento návod je obecným doporučením, jak postupovat při inventuře vašeho skladu. Může se proto ve vašem konkrétním případě lišit. Přesto jej lze považovat za soupis většiny kroků, na které nesmíte zapomenout. Řadu z těchto kroků je potřeba udělat ještě před samotným zahájením inventury.

Řešení některých nesrovnalostí na skladě vyžaduje zrušit až k danému datu skladovou uzávěrku a po opravě sklad opět uzavřít. Je proto potřeba mít na přípravu inventury patřičná oprávnění v systému a samozřejmě vyhrazený čas.

V zájmu zamezit účetním chybám nedovoluje systém ABRA Gen před inventurou mít naskladněné záporné stavy či neoceněné pohyby. Záporné stavy je nutné vždy před uzávěrkou vyřešit.

Některá možná řešení jsou:

  • doplnění chybějících příjemek

  • oprava chybných příjemek

  • oprava dodacího listu nebo smazání nerealizovaných dodacích listů

  • převody mezi sklady

  • provedení záměn zboží (Záměna výdej → Záměna příjem)

Příprava inventury

1. Kontrola záporných stavů na skladových kartách

Agenda Dílčí skl. karty a zde omezíme podle obrázku níže.

Nebo agenda Skladové reporty → Sklad - stav k datu a zde můžete použít omezení ke konkrétnímu datu. Např. k 31.12.

Po zjištění záporných hodnot je potřeba vše vyřešit, žádná karta nesmí zůstat v záporném stavu, viz úvod návodu.

2. Kontrola evidence sériových čísel a šarží

Jestliže používáte sériová čísla nebo šarže alespoň na jedné kartě, ověřte, že jsou zcela zadána v agendě Skladové pohyby a případně je do dokladu doplňte.

 

3. Kontrola skladových pozic (u polohovaných skladů)

Jestliže některý sklad máte polohovaný, je potřeba provést kontrolu, zda odpovídá množství na dílčí skladové kartě oproti součtu množství na pozicích.

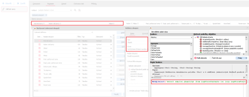
K tomu vám může pomoci výraz do sloupce v agendě Dílčí skl. karty.

NxSQLSelect('Select sum(lsc.Quantity) from LogStoreContents lsc join LogStorePositions lsp on lsp.id=lsc.parent_id and lsp.store_id='+NxQuotedStr(Store_ID.ID)+' where lsc.storecard_id='+NxQuotedStr(StoreCard_ID.ID)+' ','')

Na liště sloupců v agendě Dílčí skl. karty stisknete pravé tlačítko myši a zvolíte submenu Zobrazení sloupců → Editor sloupců. Zde použijete tlačítko Nový sloupec a přidáte si výše napsaný výraz do textového pole.

Po potvrzení a uložení přejděte na záložku Omezení. Zde do pole Výraz vložte:

a.Quantity <> (select sum(lsc.Quantity) from LogStoreContents lsc join LogStorePositions lsp on lsp.id=lsc.parent_id and lsp.store_id=a.store_id where lsc.storecard_id=a.sTorecard_id)

Nezapomeňte si kromě výrazu omezit ještě za sklad a zvolit sklad, který polohujete.

Před inventurou je potřeba, aby skladové množství bylo napolohováno alespoň na vstupní naskladňovací pozici.

Příprava inventárních protokolů

Nyní můžete připravit inventuru v agendě Hlavní inventární protokoly (HIP). Doporučujeme zvolit Neblokační k datu s možností přidávat položky (pro případ, že byste ve skladu fyzicky našli něco, o čem systém eviduje nulové množství).

Příprava by měla být provedena před datem uskutečnění inventury, jelikož doporučujeme zjišťovat počet pouze pro skladové karty s kladným stavem. Pokud byste zakládali HIP dodatečně (po fyzické inventuře) a přidávali byste na HIP skladové karty s filtrem Všechny s kladným stavem, výběr bude proveden podle aktuálního stavu na skladě, ne podle stavu k rozhodnému dni inventury. Tedy budou zohledněny skladové pohyby po rozhodném datu inventury.

Zahájení inventury = napočtení evidenčního stavu, provedete před tiskem Dílčích inventárních protokolů (DIP), pokud chcete mít uveden evidenční počet. Zrušením zahájené inventury a opětovným zahájením se aktualizuje evidenční počet na skladě k rozhodnému dni inventury. (Neruší se již zadané zjištěné stavy na DIP.)

V dalším kroku vyberte jen karty s kladným stavem. (Záporné byste již neměli mít, protože jste je řešili před zahájením inventury):

Pozor, tato volba ukazuje výběr skladových karet u nepolohovaných skladů. U polohovaných skladů je obrazovka jiná.

Po vytvoření protokolu si můžete vytisknout inventární protokol, do kterého můžete doplňovat zjištěný stav.

Po uzavření všech Dílčích inventárních protokolů se uzavřou řádky na Hlavním inventárním protokolu, čímž se vygenerují doklady Inventární přebytek nebo Inventární manko.

Chcete-li provádět nějakou opravu, je nutné zrušit uzavření řádku na HIP, zrušit ukončení DIP a následně můžete opravit zjištěný počet nebo doplnit skladovou kartu a zadat její zjištěný počet. Následně opět vše uzavřete, a pokud jste s výsledkem spokojeni, ukončete inventuru.

Po dokončení inventury je ještě potřeba provést uzávěrku skladu a zaúčtování.

Uzávěrka skladu

Systém ABRA Gen umožňuje skladové doklady po uzávěrce rovnou i zaúčtovat. Tuto volbu zaškrtávejte jen po dohodě s vaší účetní. Musíte mít příslušná přístupová práva.

V případě, že je ve vaší firmě pozice vedoucího skladu a účtárna oddělena, volbu nezaškrtávejte.

Související témata, která by vás mohla zajímat: