Ceny - názorná schémata
Jelikož problematika cen, které se zadávají, počítají a pamatují na kartách majetku nebo počítají a pamatují v záznamech odpisů atd. je poměrně složitá, věnujeme tuto kapitolu grafickému zobrazení těchto cen, jelikož názorné grafické schéma nejlépe napomůže pochopení problematiky. Z kapitol popisujících jednotlivé položky se sem budeme odvolávat.
Následující schéma znázorňuje situaci na kartě majetku. Tučně jsou zvýrazněny ceny přímo pamatované na kartě majetku.
Pozor, pro promítnutí zvýšení do cen kary platí, že ze zadaných dokladů změn ceny se do cen majetku pochopitelně promítají pouze ty, které lze již klasifikovat jako provedené zvýšení. Tedy ty, které byly zadány s charakterem techn. zhodnocení, ale zatím s nimi jako s techn. zhodnocením nebylo naloženo, se do cen karty samozřejmě zatím nepromítnou (dále viz kap. Přecenění - Zvýšení ceny).
U karet již dříve odepisovaných se zadávají i údaje cen z minulosti, z nich ovlivňuje další výpočet cen na kartě jen velikost již odepsaných částek (případná zvýšení resp. snížení jsou zahrnuta v zadávané Výchozí vstupní ceně). Schéma popisuje ceny účetní, situace u cen daňových je shodná.
Ceny na kartě. Modře jsou uvedeny položky zadávané uživatelem, fialově položky počítané programem. Odpisy dopočítá program, účtuje je však již uživatel. Aktuální zůstatkovou cenu ovlivňují pouze odpisy zaúčtované. Tučně jsou zvýrazněny položky pamatované v agendě Dlouhodobý majetek.
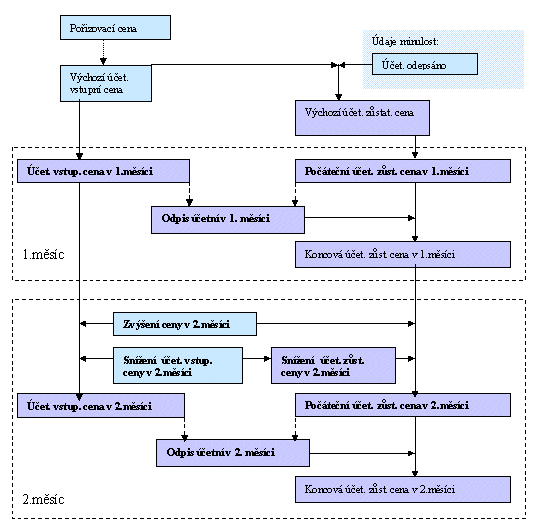
Následující schéma znázorňuje situaci v agendě odpisů a to pro první dva měsíce odepisování (situace v dalších měsících probíhá shodně.) Tedy z výchozích cen zadaných nebo vypočtených na kartě vyjdou vstupní cena a počáteční cena zůstatková, tj. cena před odpisem (viz schéma pro 1.měsíc). Podle algoritmu odpisů je příslušná z nich použita pro vyčíslení odpisu (vyčíslí se roční, ten je pak rozpočten do měsíčních). Cena po odpisu je pak Koncová zůstatková cena v daném měsíci.
Pokud v daném měsíci došlo ke zvýšení resp. ke snížení ceny, pak se toto promítne jak do vstupní ceny v daném měsíci, tak do počáteční ceny zůstatkové v daném měsíci (viz schéma pro 2.měsíc).
Ceny v odpisech. Modře jsou uvedeny položky zadávané uživatelem, fialově položky počítané programem. Tučně jsou zvýrazněny položky pamatované v agendě odpisů.
Schéma popisuje situaci v účetních odpisech a v účetních cenách. U daňových odpisů je situace obdobná.
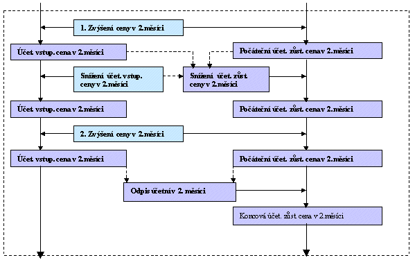
Následující schéma pro úplnost dokresluje, jakým způsobem se ovlivňují navzájem ceny v jednom měsíci - tedy je-li v jednom měsíci např. provedeno zvýšení a zároveň snížení ceny. Jelikož při zadání snížení je nutno pro zadané snížení vstupní ceny dopočítat snížení ceny zůstatkové, a to v poměru ceny vstupní a zůstatkové v momentě zadání dokladu snížení, je podstatné, které doklady zvýšení resp. jiných snížení jsou již ve stejném měsíci zadány (tedy ovlivňují vstupní cenu a počáteční zůstatkovou). Ve schématu jsou ceny, které se pro tento výpočet použijí naznačeny šipkou s přerušovanou čarou.
Detail měsíce - jakým způsobem je ovlivněn výpočet Snížení zůstatkové ceny v daném měsíci
Z výše uvedeného plyne, že pro odpovídající výpočet cen na dokladu snížení (částečného vyřazení) by doklady měly být do systému zadány chronologicky přesně tak, jak za sebou ve skutečnosti následují.