Ceny - názorné schémy
Pretože problematika cien, ktoré sa zadávajú, počítajú a pamätajú na kartách majetku alebo počítajú a pamätajú v záznamoch odpisov atď. je pomerne zložitá, venujeme túto kapitolu grafickému zobrazeniu týchto cien, keďže názorná grafická schéma najlepšie napomôže pochopiť problematiku. Z kapitol popisujúcich jednotlivé položky sa sem budeme odvolávať.
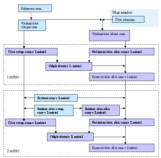
Nasledujúca schéma znázorňuje situáciu na karte majetku. Tučne sú zvýraznené ceny priamo pamätané na karte majetku.
Pozor, pre premietnutie zvýšenia do cien kary platí, že zo zadaných dokladov zmien ceny sa do cien majetku pochopiteľne premietajú len tie, ktoré je už možné klasifikovať ako zrealizované zvýšenie. Teda tie, ktoré boli zadané s charakterom techn. zhodnotenia, ale zatiaľ sa s nimi ako s techn. zhodnotením nepracovalo, sa do cien karty samozrejme zatiaľ nepremietnu (ďalej viď kap. Precenenie - Zvýšenie ceny).
Pri kartách už skôr odpisovaných sa zadávajú aj údaje cien z minulosti, z nich ovplyvňuje ďalší výpočet cien na karte len veľkosť už odpísaných súm (prípadné zvýšenia resp. zníženia sú zahrnuté v zadávanej Východiskovej vstupnej cene). Schéma popisuje ceny účtovné, situácia pri daňových cenách je rovnaká.
Ceny na karte. Modrou sú uvedené položky zadávané používateľom, fialovou položky počítané programom. Odpisy dopočíta program, účtuje ich však už používateľ. Aktuálnu zostatkovú cenu ovplyvňujú len zaúčtované odpisy. Tučne sú zvýraznené položky pamätané v agende Dlhodobý majetok.
Nasledujúca schéma znázorňuje situáciu v agende odpisov a to pre prvé dva mesiace odpisovania (situácia v ďalších mesiacoch prebieha rovnako.) Teda z východiskových cien zadaných alebo vypočítaných na karte vyjde vstupná cena a počiatočná cena zostatková, tzn. cena pred odpisom (viď schéma pre 1.mesiac). Podľa algoritmu odpisov je príslušná z nich použitá na vyčíslenie odpisu (vyčísli sa ročný, ten je potom rozpočítaný do mesačných). Cena po odpise je potom Koncová zostatková cena v danom mesiaci.
Keď v danom mesiaci došlo k zvýšeniu resp. k zníženiu ceny, premietne sa to ako do vstupnej ceny v danom mesiaci, tak do počiatočnej ceny zostatkovej v danom mesiaci (viď schéma pre 2.mesiac).
Ceny v odpisoch. Modrou sú uvedené položky zadávané používateľom, fialovou položky počítané programom. Tučne sú zvýraznené položky pamätané v agende odpisov.
Schéma popisuje situáciu v účtovných odpisoch a v účtovných cenách. Pri daňových odpisoch je situácia podobná.
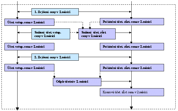
Nasledujúca schéma pre úplnosť dokresľuje, akým spôsobom sa vzájomne ovplyvňujú ceny v jednom mesiaci - teda keď sa v jednom mesiaci napr. vykoná zvýšenie a zároveň zníženie ceny. Keďže pri zadaní zníženia je nutné pre zadané zníženie vstupnej ceny dopočítať zníženie ceny zostatkovej, a to v pomere ceny vstupnej a zostatkovej v momente zadania dokladu zníženia, je podstatné, ktoré doklady zvýšenia resp. iných znížení sú už v rovnakom mesiaci zadané (teda ovplyvňujú vstupnú cenu a počiatočnú zostatkovú). V schéme sú ceny, ktoré sa pre tento výpočet použijú naznačené šípkou s prerušovanou čiarou.
Detail mesiaca - akým spôsobom je ovplyvnený výpočet Zníženia zostatkovej ceny v danom mesiaci
Z vyššie uvedeného vyplýva, že pre zodpovedajúci výpočet cien na doklade zníženia (čiastočného vyradenia) by doklady mali byť do systému zadané chronologicky presne tak, ako za sebou v skutočnosti nasledujú.