Príklad začlenenia SCM do procesu dodania vo výrobnej firme

V tejto kapitole pre lepšiu predstavu o využití SCM v procese zabezpečenia dodávateľského reťazca uvedieme príklad procesu spracovania zákazky od prijatia objednávky od odberateľa až po odovzdanie na realizáciu vo výrobnej firme. Ide samozrejme len o príklad, ktorý má demonštrovať jednu z mnohých možností nasadenia SCM v praxi. (Konkrétne využitie a nasadenie SCM môže byť v každej firme samozrejme iné.)

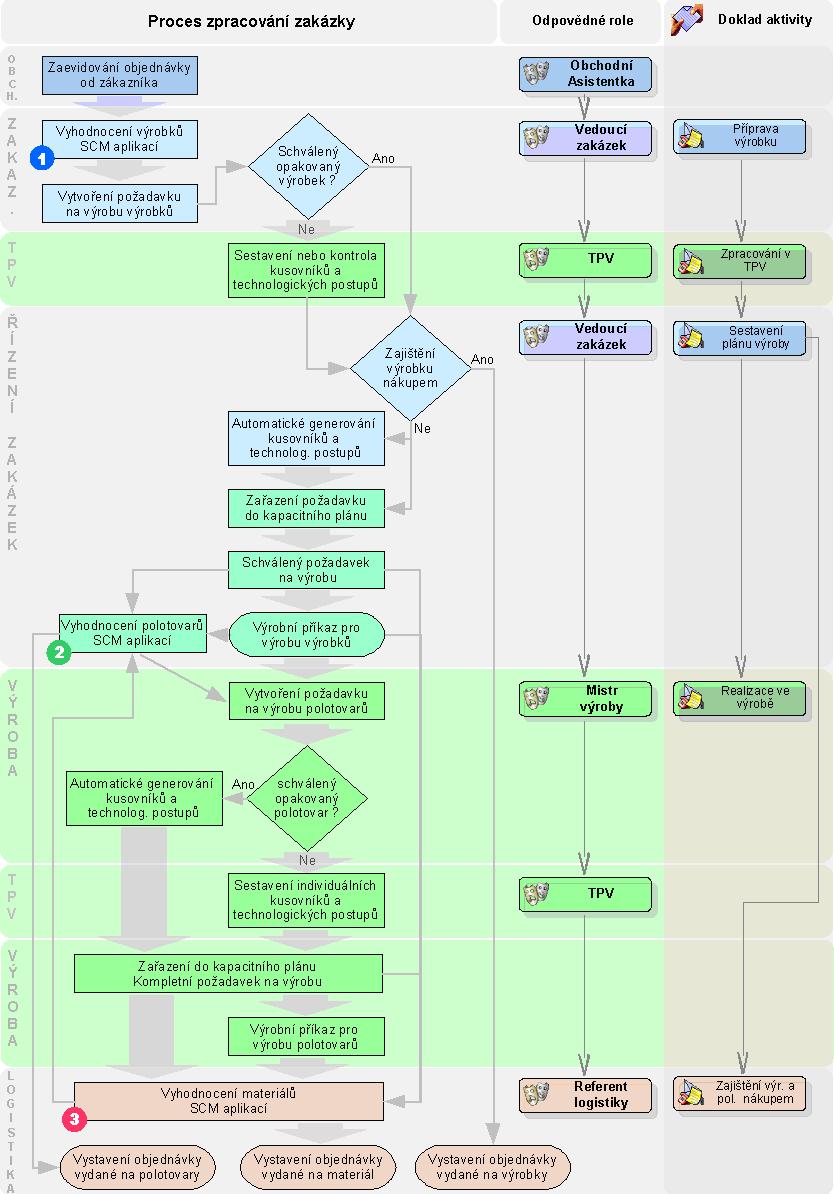
  • Pracovník obchodného oddelenia zaeviduje objednávku prijatú a zadá prípadné rezervácie. Do objednávky sa zadá množstvo, cena a dátum dodania prevzaté od zákazníka, sklad. karta požadovaného tovaru. Ak ide o požiadavku na nový výrobok, založí sa nová skladová karta. Objednávky sa môžu zadávať priamo alebo vytvorením z dokladu ponuky vydanej (v prípade úspešného ponukového konania).
  • Potvrdené objednávky prijaté slúžia pre pracovníka výroby, ktorý sa stará o zaplánovanie zákazky do výroby, ako podklad pre vytváranie požiadaviek na výrobu.
  • Pri zadaní objednávky môže byť tiež založená nová zákazka do agendy zákaziek, ktorá bude reprezentovať danú realizáciu objednávky (môže byť zadaná s kódom zahŕňajúcim externé číslo objednávky zákazníka) a ktorá bude vložená na všetky riadky zakladanej objednávky. (Bude si tak možné vytvárať prehľady zo všetkých dokladov vystavených na danú zákazku a pod.)
  • Pomocou SCM prebehne vytvorenie požiadaviek na výrobu pre jednotlivé riadky objednávky. Tzn. pre jednotlivé výrobky.
  • Ďalšie spracovanie už prebieha nezávisle pre každú položku výrobku danej objednávky.
  • Nové nebo upravované výrobky jsou předány do TPV. Tam pripravia kompletné kusovníky a technologické postupy. Zostavia výkresovú dokumentáciu, ktorú priložia k zákazke. Ak je príprava v TPV kompletná, výrobok sa vráti vedúcemu zákaziek.
  • Opakované výrobky alebo kusovníky so schváleným kusovníkom a technologickým postupom nemusia prechádzať oddelením TPV a pri vytvorení požiadavky na výrobu na základe objednávky sa generuje kusovník a technologický postup z uložených kusovníkov a techn. postupov v príslušných agendách. Z požiadavky na výrobu vytvára vedúci zákaziek priamo výrobné príkazy pre výrobu.
  • Vedúci zákaziek rozhodne o ďalšej realizácii výrobku. Buď ho odovzdá do vlastnej výroby alebo ho odovzdá referentovi logistiky, aby zabezpečil nákup hotového výrobku (jeho výrobu externou firmou).
  • V prípade vlastnej výroby zostaví vedúci zákaziek termínovú súvahu a výrobok zaradí do kapacitného plánu. Tým je požiadavka na výrobu kompletne pripravená – schválená pre výrobu. Je možné zistiť pokrytie materiálom a vyhodnotiť požiadavky na materiál, opäť s využitím SCM. Od tejto chvíle je na jeho základe možné objednávať materiál.
  • Vytváranie výrobného príkazu uskutočňuje vedúci výroby krátko pred samotnou výrobou. Tým sa zabezpečí priestor pre prípadné rozdelenie požiadavky, ak by došlo k zmene situácie.
  • Vedúci zákaziek tiež vyhodnocuje požiadavky na polotovary vyrábané samostatnými výrobnými príkazmi. V tomto prípade opäť s využitím SCM.
  • Potom už nasleduje štandardný proces realizácie výrobných príkazov vo výrobe od výdaja materiálu do výroby, cez vlastnú výrobu, až po prijatie výrobkov na sklad a následnú expedíciu podľa objednávky odberateľovi.

Príklad dokresľuje nasledujúci schematický obrázok:

Na vyhodnocovanie vyššie uvedených spôsobov požiadaviek na materiál resp. na polotovary pracovník nákupu používa SCM. Má tak podrobný prehľad o stavoch jednotlivých skladových položiek a zároveň integrálne vyhodnocuje požiadavky všetkých častí informačného systému. Funkciami na generovanie Požiadaviek na výrobu, Požiadaviek na objednávky, Objednávok vydaných atď. zabezpečuje plnenie týchto požiadaviek. Pritom sleduje požadované dátumy, vývoj skladovej položky a môže ľahko identifikovať okamihy, kedy by došlo ku krízam (a tým pádom im príslušným spôsobom predísť).

Príklad vzniku kríz dokresľuje nasledujúci schematický obrázok:

Scenár vyhodnotenia požiadaviek a ich zabezpečenia:

  • Pomocou SCM bude pracovníkom zodpovedným za zaistenie materiálu v pravidelných intervaloch vykonávané vyhodnotenie požiadaviek na materiál (tovary, polotovary alebo výrobky) a zostavovaný zoznam chýbajúcich položiek. Toto vyhodnotenie sa odporúča vykonávať pre jednotlivé skupiny materiálov (napr. podľa dodávateľa alebo rozčlenením v skladovom menu a pod.). Tzn. budú vyhodnotené jednotlivé agendy (stav skladu, limity, objednávky, požiadavky na výrobu, výrobné príkazy, ...) a vypočítané chýbajúce množstvo.
  • Za účelom stanovenia optimálneho množstva poistnej skladovej zásoby podľa maximálnych a minimálnych limitov skladových kariet je možné nastaviť započítanie limitov. SCM potom môže automaticky nastavovať množstvo pre zabezpečenie tak, aby po splnení požiadaviek zostala na sklade poistná zásoba. Zároveň je možné porovnávať množstvo na sklade, ktoré zostane po vybavení požiadaviek, s maximálnym limitom, a je tak možné predísť nadbytočným zásobám.
  • Podľa vlastného uváženia je možné výsledné množstvo ručne korigovať. Pri tejto korekcii je možné využiť detailné zobrazenie vývoja skladovej položky. Je tak možné objednávať optimálne množstvo v prípade, keď je na danú položku viacero požiadaviek z rôznych zákaziek.
  • Pre každú skladovú kartu je pritom možné zobrazovať časovú os s konkrétnymi dokladmi a sledovať tak vývoj, budúci vývoj stavu danej položky, prípadne zistiť presný dátum dosiahnutia záporného stavu a teda nutnosti objednávať. Je tak možné objednávať materiál presne v termínoch, keď je potrebný. Je tiež možné zobrazovať stav náhrad, pokiaľ nie je dostatok množstva na originálnej karte.
  • Na zostavené množstvá sa vygenerujú príslušné doklady, ktoré ich zabezpečia (Požiadavky na objednávky vydané, či priamo Objednávky vydané, Požiadavky na výrobu, ...).

Pokrytie konkrétnych dokladov (Objednávky prijatej, Požiadavky na výrobu, Výrobného príkazu, ...) je možné priebežne zobrazovať vrátane budúcich plnení v konkrétnych termínoch (Objednávky vydané a pod.) a zabezpečiť tak priebežný proces realizácie zákazky až po dodanie odberateľovi.