Jak přidat celkovou hmotnost na tiskovou sestavu dodacích listů

V tomto návodu si ukážeme, jak přidat celkový součet hmotnosti všech položek na tiskovou sestavu dodacího listu.

Tento návod je pro všechny uživatele, kteří potřebují vidět na dodacím listu celkovou hmotnost vyskladněného zboží. Primární jednotkou, ve které se celková hmotnost zobrazuje, jsou kilogramy.

Aby počítání hmotnosti na dokladu fungovalo, je nutné mít vyplněnou hmotnost u všech jednotek všech skladových karet.

Vytvoření kopie systémové sestavy

V prvním kroku si vytvoříme kopii systémové tiskové sestavy dodacích listů. Pokud již používáte nesystémovou sestavu, tedy tiskovou sestavu vlastní, můžete tento krok přeskočit.

V agendě Dodacie listy vybereme ze seznamu libovolný dodací list a zvolíme tlačítko Tisk. V otevřeném okně klikneme na tlačítko Velký číselník, abychom mohli vytvořit kopii systémové sestavy.

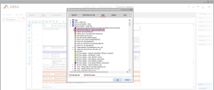
V otevřeném velkém číselníku vybereme systémovou tiskovou sestavu a klikneme na tlačítko Zkopírovat.

Po zkopírování se vytvoří kopie tiskové sestavy a otevřou se její vlastnosti. V názvu se vytvořila kopie původního názvu, můžeme jej přepsat na název, který potřebujeme.

Přidání textu z databáze do pruhu Patička skupiny

Abychom našli pruh Patička skupiny, který má nastavenou nulovou výšku, musíme zapnout stromové zobrazení struktury pruhů. K tomu slouží tlačítko z horního ovládacího panelu, které po najetí myši zobrazuje název (hint) Stromová struktura pruhů.

Tlačítko vyvolá okno struktury pruhů. V tomto okně zatrhneme nejprve obě zatržítka vpravo s názvy Synchronizovat editor a Automatické info. Pokud už budou zatržena, můžete pokračovat dalším krokem.

V okně stromové struktury pruhů klikneme na pruh Patička skupiny. Ten se následně označí.

Když máme pruh označený, můžeme křížkem zavřít okno stromové struktury pruhů. Pruh Patička skupiny zůstane nadále označený. Pomocí držení klávesy Shift a šipky dolů nastavíme požadovanou výšku pruhu. Toto můžeme učinit alternativně i myší tažením za označený bod směrem dolů.

Do tohoto pruhu nyní vložíme text a vedle něj následně výraz. Klikneme na ikonu symbolizující písmeno "A" v levém svislém menu.

Následně klikneme do pruhu Patička skupiny a napíšeme požadovaný text. V našem případě například "Celková hmotnost položek na dokladu".

Poté textové pole tažením myši nebo na klávesnici držením klávesy Shift a šipkou doprava rozšíříme tak, aby byl vidět v pruhu celý text.

Nyní opět ve svislém menu vybereme ikonu pro přidání textu z databáze. Když na ni najedeme kurzorem myši, má název (hint) Text z databáze.

Klikneme do pruhu Patička skupiny za text, který jsme přidali, a otevře se okno s datovým zdrojem. V tomto okně nejprve zatrhneme dole položky Podle abecedy a Řadit dle popisu.

Klikneme na šipku u položky Skladové doklady - dodací listy, čímž se zobrazí položky, které tato volba obsahuje. Z možných položek vybereme položku s názvem Celk. hmotnost (kg) agr.

Přidání potvrdíme tlačítkem OK a poté myší nebo opět pomocí klávesnice prvek umístíme v rámci pruhu podle potřeby.

Nyní už můžeme vyzkoušet, zda nám přidané položky vyhovují. V horní vodorovné nabídce ikon klikneme na ikonu s názvem (hintem) Ukázka před tiskem.

V náhledu tisku můžeme posoudit, zda jsou přidané položky podle našich potřeb.

Jako malé vylepšení ještě můžeme doplnit za hmotnost jednotku. To bychom provedli stejným způsobem jako přidání textu do pruhu.